来源:财联社
《科创板日报》12月19日讯(记者 张洋洋)TikTok美国方案终于靴子落地。当地时间12月18日,TikTok CEO周受资发出内部信,更新了TikTok美国业务进展。
内部信称字节跳动、TikTok已与三家投资者签署协议,并将成立新的TikTok美国合资公司。新合资公司名为TikTok美国数据安全合资有限责任公司( TikTok USDS Joint Venture LLC),将负责美国的数据保护、算法安全、内容审核和软件保障。由字节跳动全资控股的、TikTok在美国的其他实体将继续负责电商、广告、市场运营等商业活动,以及TikTok产品的全球互联互通。据悉,协议相关事宜将在不晚于2026年1月22日完成。
《科创板日报》记者从接近字节人士获悉,TikTok美国方案如下:
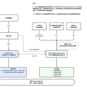
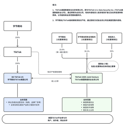
TikTok美国方案
TikTok未来在美国运营主要涉及两个主体。上图左侧的“字节跳动TikTok美国公司”,将负责电商、品牌广告等商业活动,以及全球互联互通等。该主体由字节跳动100%全资持有。
上图右侧的TikTok美国数据安全合资公司,即此次内部信提到的TikTok美国数据安全合资有限责任公司。它将负责美国数据与内容安全、软件保障等,以符合美国法律要求。
内部信还提到,新合资公司将负责算法安全。字节跳动会继续拥有TikTok算法的知识产权,授权新合资公司使用,并向后者收取授权费。
据了解,电商、广告、市场运营等商业活动是TikTok的主要收入来源,仍将由字节跳动全资控股的TikTok美国公司等实体负责。新合资公司负责的数据、内容安全等业务为非营利性质,且运营成本很高。为保障合资公司运营,上述主体间会有商业上合理的收入分享安排。
除了两家公司的业务分配,TikTok美国数据安全合资有限责任公司的董事会席位、股权架构等,也与此前披露的情况相同。
TikTok内部信显示,字节跳动、TikTok已与三家投资者签署协议,包括甲骨文公司、银湖及MGX。上述新投资者合计持有新合资公司45%的股份;字节跳动部分现有投资者及其关联方持股30.1%,字节跳动将保留19.9%的股份。据了解,字节跳动仍为新合资公司的最大单一股东。
此外,新合资公司将由美国投资者持有多数股权,并由新的七人董事会管理。
